4.4 - WAS SIND SHADER?
In der 3D-Grafik sind Shader die grundlegenden Werkzeuge, um das Aussehen von Oberflächen zu definieren. Ein Shader bestimmt, wie Licht auf ein Objekt trifft, wie es reflektiert, gestreut oder absorbiert wird – kurz: wie wir das Material am Ende wahrnehmen.
Shader sind dabei keine fertigen Texturen oder Bilder, sondern mathematische Modelle. Sie beschreiben, wie die Oberfläche auf Licht reagiert. Erst durch Shader erhalten geometrische Formen in einer 3D-Szene ein realistisches Aussehen: Ein und dasselbe Objekt kann durch verschiedene Shader wie Metall, Glas, Holz oder Kunststoff wirken.

Man unterscheidet verschiedene Arten von Shadern:
- Oberflächen-Shader (Surface Shader): Definieren, wie eine sichtbare Fläche aussieht.
- Volumen-Shader (Volume Shader): Beschreiben Medien im Inneren von Objekten wie Rauch, Nebel oder Flüssigkeiten.
- Displacement-Shader: Verändern die tatsächliche Geometrie eines Objekts, z. B. um unregelmäßige Oberflächen zu erzeugen.
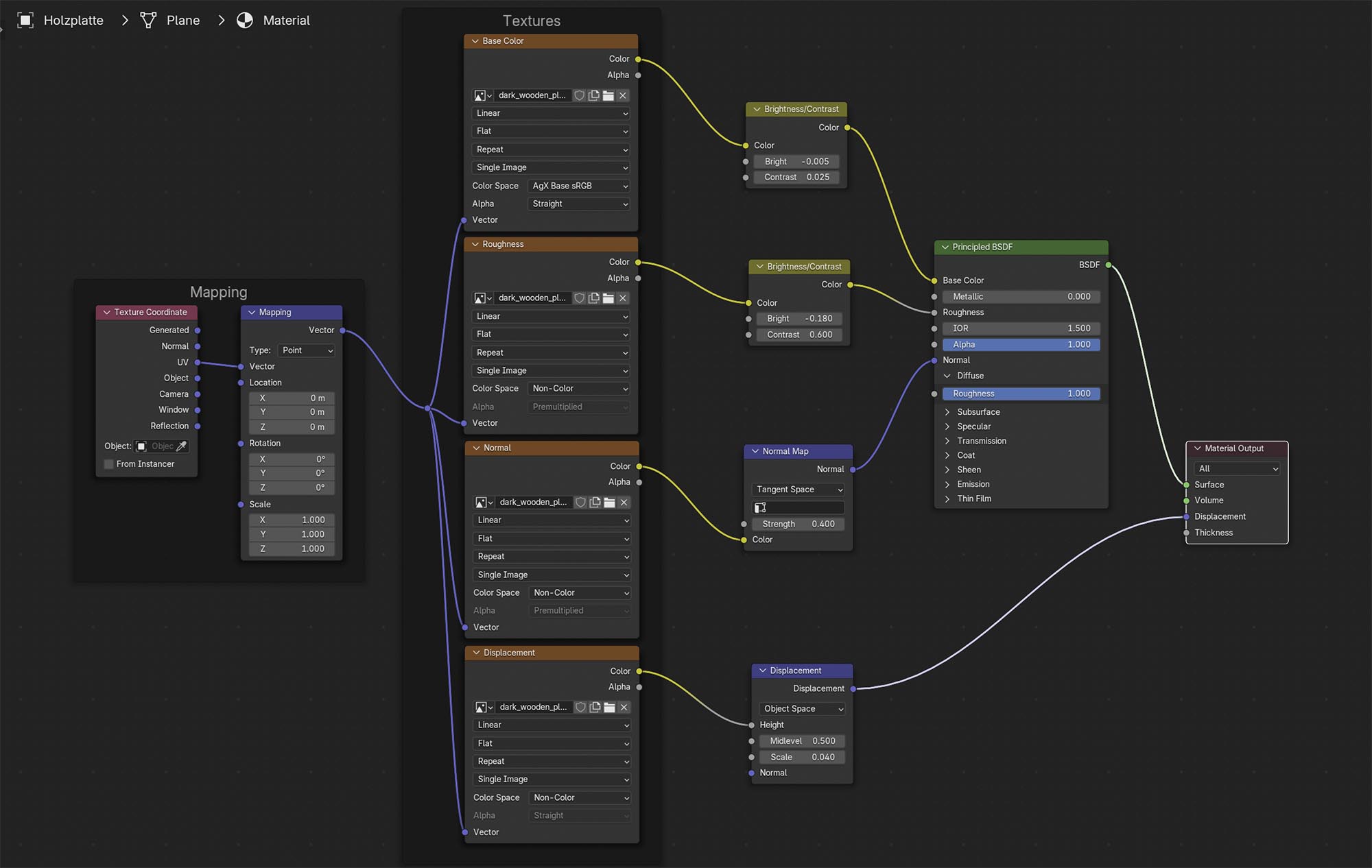
In Blender werden Shader in einem Node-basierten Editor zusammengestellt. Man kann einfache Standard-Shader verwenden oder komplexe Materialnetzwerke aufbauen, in denen mehrere Shader, Texturen und mathematische Operationen miteinander kombiniert werden.
Das Ziel von Shadern ist immer dasselbe: Sie übersetzen physikalische Lichtinteraktionen in ein visuelles Ergebnis, das möglichst realistisch wirken soll.
