
3.8 - COMPOSITOR
3.8.1 Der Realtime-Compositor
Für die Simulation von Abbildungsfehlern und filmischen Looks bietet sich in Blender der Compositor an. Er ist eine eigene Editor-Umgebung – vergleichbar mit dem Shader-Editor – und basiert ebenfalls auf einem Node-System.
Damit Compositing-Effekte direkt im Render-Preview sichtbar sind, muss das Realtime-Compositing aktiviert werden. Dazu im Viewport das Render-Preview einschalten und anschließend in den Einstellungen des Viewport Shadings (Symbol rechts neben der Render-Preview-Aktivierung) den gewünschten Modus wählen:
- Camera: Effekte werden nur beim Blick durch die Kamera angezeigt – in der Praxis meist die angenehmste und übersichtlichste Einstellung.
- Always: Effekte werden permanent dargestellt, auch beim Navigieren im 3D-Raum. Dies kann schnell störend wirken, ist aber nützlich, wenn man die Bildwirkung jederzeit beurteilen möchte.
- Disabled: Echtzeit-Compositing ist ausgeschaltet, Effekte erscheinen erst beim finalen Render.
Standardmäßig besteht jede Szene im Compositor aus einem Render Layer Node und einem Composite Node. Der Image-Output des Render-Layers ist dabei direkt mit dem Image-Input des Composite-Nodes verbunden, wodurch ein unverändertes Rendering ausgegeben wird.
Zwischen diese beiden Nodes lassen sich beliebig viele weitere Nodes schalten, um das Bild zu bearbeiten oder zu verfeinern. Für die Beurteilung während der Arbeit ist es empfehlenswert, zusätzlich einen Viewer Node einzusetzen – dieser erlaubt es, das Zwischenergebnis jederzeit im Image-Editor anzuzeigen, ohne dass ein finales Rendering nötig ist.
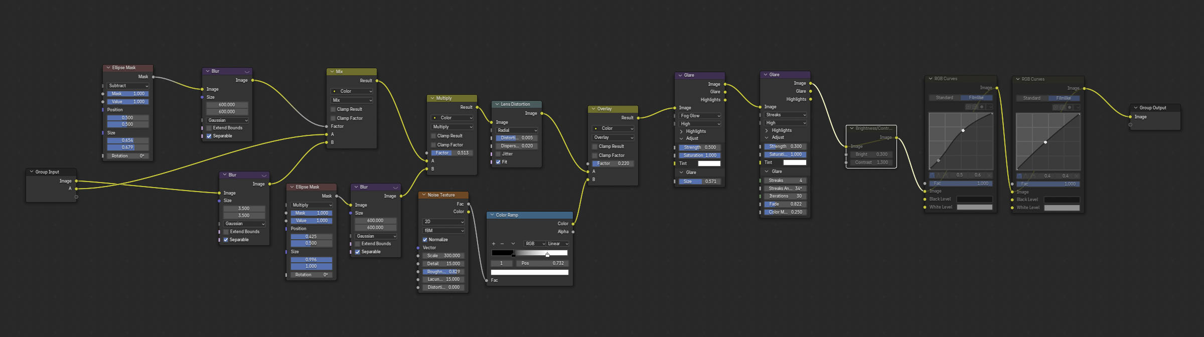
In den folgenden Abschnitten stelle ich typische fotografische Effekte vor, die sich mit dem Compositor überzeugend nachbilden lassen.

In den folgenden Abschnitten stelle ich typische fotografische Effekte vor, die sich mit dem Compositor überzeugend nachbilden lassen.
3.8.2 Vignette
Unter einer Vignettierung versteht man eine Randabschattung, die dadurch entsteht, dass am Bildrand weniger Licht auf den Sensor fällt als in der Bildmitte. Ursache ist die Objektivkonstruktion: Bei großen Blendenöffnungen und kurzen Brennweiten können sich die Linsen gegenseitig teilweise verdecken, wodurch die effektive Blendenöffnung an den Rändern kleiner wird.
In der Fotografie gilt die Vignette einerseits als Abbildungsfehler, andererseits wird sie bewusst als Stilmittel eingesetzt, um den Blick auf die Bildmitte zu lenken und die Bildwirkung zu verstärken. Im Rendering eignet sie sich hervorragend, um sterile Perfektion zu vermeiden und dem Bild einen filmischeren, organischen Charakter zu verleihen.
Umsetzung im Blender-Compositor:
- Einen Ellipse Mask Node hinzufügen. Über die Regler unter Size wird die Ausdehnung der Maske in X- und Y-Richtung festgelegt. Die Werte für Mask und Value müssen bei beiden Reglern den Wert 1 haben.
- Um die Maske weicher zu gestalten, einen Blur Node hinzufügen. Die Weichzeichnung kann für X und Y getrennt geregelt werden, für eine harmonische Vignette empfiehlt es sich jedoch, identische Werte einzutragen.
- Das Rendering und die Vignetten-Maske werden nun über einen Mix Node kombiniert:
-
-
- Der Image-Output des Render Layers kommt in Input A.
- Der Image-Output des Blur Nodes wird in Input B verbunden.
- Als Blend Mode wird Multiply gewählt.
- Der Output des Mix Nodes (beschriftet mit Result) wird mit dem Image-Input des Composite Nodes oder eines Viewer Nodes verbunden.
- Über den Regler Factor im Mix Node lässt sich die Intensität der Vignette feinjustieren. Subtil eingesetzt wirkt das Bild plastischer und weniger „technisch“.
-



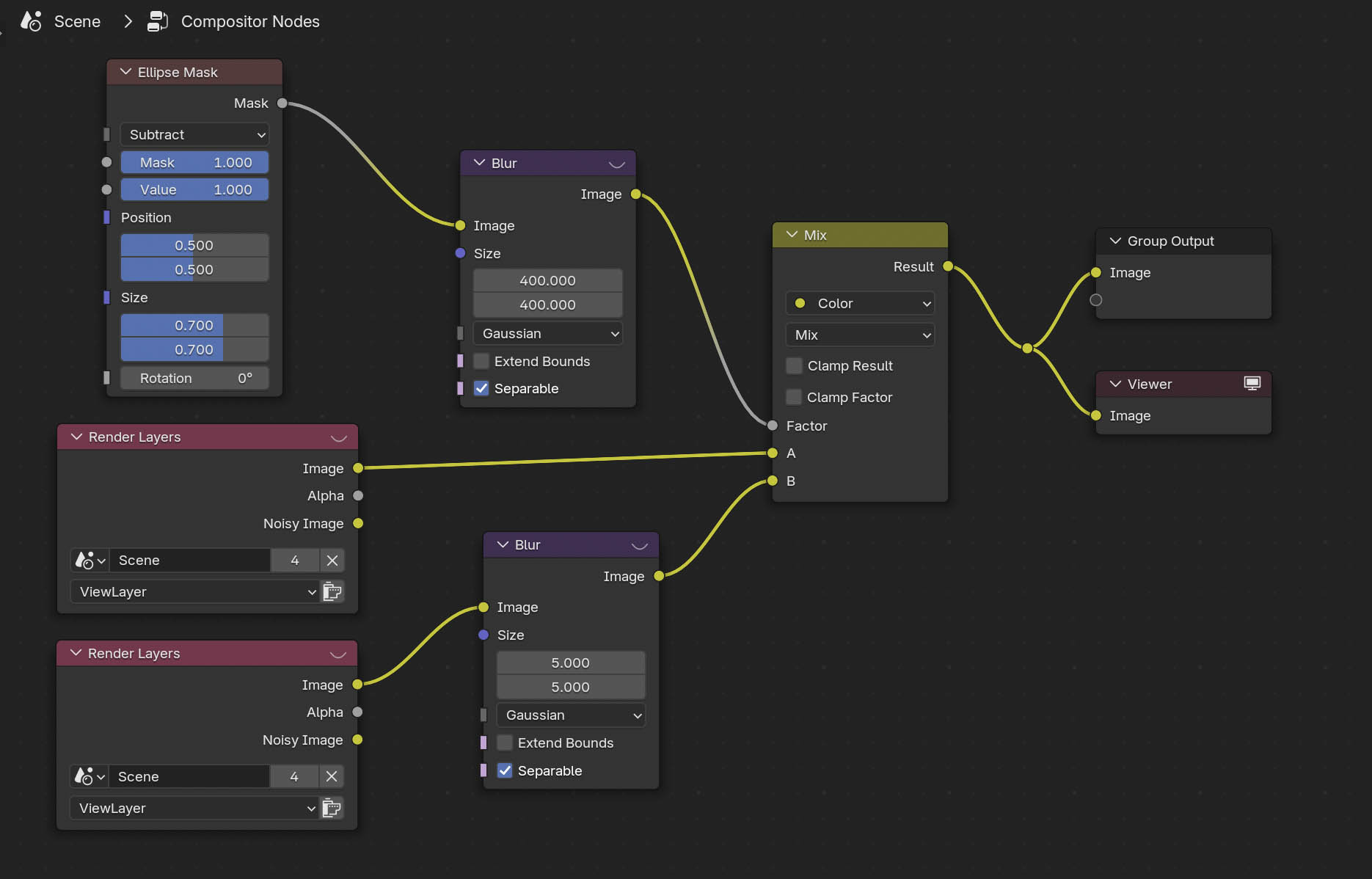
3.8.3 Randunschärfe
Ein weiteres typisches optisches Phänomen ist die Randunschärfe. Sie entsteht, weil Objektive Abbildungsfehler an den Bildrändern nicht vollständig korrigieren können. Besonders bei lichtstarken Objektiven und offener Blende sind die Ecken des Bildes weicher und weniger scharf als die Bildmitte.
In der Produkt- oder Architekturfotografie gilt dies oft als störend. Im Rendering jedoch kann eine dezente Randunschärfe helfen, sterile Perfektion zu vermeiden und das Bild fotografischer und natürlicher wirken zu lassen.
Umsetzung im Blender-Compositor:
1. Für die Umsetzung werden zwei Versionen des Renderings benötigt:
-
-
- Eine Originalversion (scharf).
- Eine weichgezeichnete Version für die unscharfen Bildbereiche.
- Das Render Layer Node duplizieren.
- Eine Version mit einem Blur Node weichzeichnen (Image-Output mit dem Blur-Input verbinden).
- Beide Versionen über einen Mix Node wieder zusammenführen:
- Original (scharf) in Input A.
- Weichgezeichnete Variante in Input B.
-
2. Um die Unschärfe nur auf die Ränder zu beschränken, eine Maske erstellen:
-
-
- Eine Ellipse Mask anlegen, die die Bildmitte abdeckt.
- Mit einem Blur Node stark weichzeichnen, damit sie sanft zu den Rändern ausläuft.
- Die Maske im Mix Node als Factor einsetzen. Sie bestimmt, wo das Bild scharf bleibt (Mitte) und wo es weichgezeichnet wird (Ränder).
- Über die Blur-Stärke und den Maskenverlauf lässt sich der Effekt subtil einstellen. Eine zu starke Randunschärfe wirkt künstlich – ideal ist ein Effekt, der eher „gefühlt“ als bewusst wahrgenommen wird.
-



3.8.4 Chromatische Aberration
Die chromatische Aberration ist ein Abbildungsfehler, bei dem Licht unterschiedlicher Wellenlängen (Farben) unterschiedlich stark gebrochen wird. Besonders bei kontrastreichen Übergängen an den Bildrändern zeigt sich dies durch farbige Säume – meist rot/blau oder grün/magenta.
In der Fotografie gilt das als unerwünschter Fehler, im Rendering kann es jedoch stilistisch genutzt werden, um den digitalen Perfektionismus aufzubrechen und mehr „optische Glaubwürdigkeit“ zu erzeugen.
Umsetzung im Blender-Compositor:
- Einen Lens Distortion Node hinzufügen.
- Dort den Regler Dispersion leicht erhöhen (z. B. Werte zwischen 0.01 und 0.05).
- Am besten zusätzlich Projector deaktivieren und Fit aktivieren, damit keine schwarzen Ränder entstehen.
- Über die Viewer-Ausgabe kontrollieren – zu hohe Werte wirken sofort künstlich.



3.8.5 Lens Distortion
Ein leichter Weitwinkel-Effekt mit tonnenförmiger Verzeichnung oder bei langen Brennweiten ein Tele-Effekt, mit mit kissenförmiger Verzeichnung macht Renderings weniger „klinisch korrekt“ und verstärkt den Eindruck einer realen Aufnahme mit Kameraoptik.
Umsetzung im Blender-Compositor:
- Einen Lens Distortion Node hinzufügen.
- Den Regler Distortion leicht variieren:
-
-
- Positive Werte → tonnenförmig (Weitwinkel).
- Negative Werte → kissenförmig (Tele-Charakter).
- Auch hier gilt: sehr kleine Werte (±0.01 bis ±0.05) reichen oft aus.
- Fit aktivieren, damit das Bild nicht über die Ränder hinaus verformt wird.
-
3.8.6 Streulicht und Lens Flares
Realismus vs. Stilmittel: In der Realität sind Streulicht und Lens Flares optische Fehler, die Fotografen oft vermeiden. In Film und 3D werden sie jedoch bewusst eingesetzt, um ein Bild dramatischer oder „cineastischer“ wirken zu lassen.
Zur Simulation von beiden Effekten eignet sich das Glare Node:
Streulicht
In der Fotografie tritt Streulicht auf, wenn sehr helle Lichtquellen oder Reflexionen im Objektiv gestreut werden. Dadurch entsteht ein leichter Schein, der die Lichtquelle oder den Reflex auf einer Oberfläche „überstrahlen“ lässt.
Der geeignete Modus, um mit dem Glare Node Streulicht zu simulieren ist: Fog Glow
Parameter im Fog Glow Modus
1.Threshold
Bedeutung: Definiert die Helligkeit, ab der Pixel anfangen zu glühen.
Niedrig: Schon mittlere Helligkeiten erzeugen Glow → Bild schnell „überstrahlt“.
Hoch: Nur die wirklich hellsten Spots (z. B. Glühbirne, Reflexe) bekommen Glow.
Hauptregler, um Glow gezielt einzusetzen.
2. Smooth
Bedeutung: Glättet die Kanten des Glows.
Niedrig: Der Glow wirkt härter, mit schärferem Übergang.
Hoch: Der Glow blendet weicher ins Bild über, wirkt natürlicher und weniger „digital“.
Hilfreich, wenn du ein filmisch-weiches Bloom willst.
3. Strength
Bedeutung: Intensität des Glows.
Niedrig: Zarter, subtiler Effekt.
Hoch: Starkes, überstrahlendes Leuchten.
Für realistische Szenen besser moderat halten (0.5–1). Für stilisierte Bilder darf’s mehr sein.
4. Saturation
Bedeutung: Farbsättigung des Glows im Vergleich zur Originalquelle.
Niedrig: Glow wird fast weiß → neutralisiert Farben.
Hoch: Glow übernimmt kräftig die Originalfarbe der Lichtquelle.
Nützlich für künstlerische Effekte (z. B. Neonlicht, Sci-Fi-Szenen).
5. Glare Size
Bedeutung: Größe bzw. Ausbreitung des Glows in Pixeln.
Klein: Kompaktes Leuchten direkt an der Quelle.
Groß: Weitreichender, nebeliger Effekt → typisch für Fog Glow.
Kleine Werte = dezente Reflexe, große Werte = cineastisches Bloom.
Damit hast du im Fog Glow Modus volle Kontrolle von „leichtem cineastischem Bloom“ bis zu „extrem stylisiertem Leuchten“.
Lens Flares
Ein Lens Flare entsteht durch interne Reflexionen innerhalb des Kameraobjektivs. Besonders bei direktem Blick in eine starke Lichtquelle (z. B. Sonne oder Scheinwerfer) entstehen charakteristische Strahlen, Ringe oder mehrfarbige Reflexpunkte.
Auch um Lens Flares zu erzeugen eignet sich der Glare Node, aber diesmal im Streaks Modus.
Parameter im Streaks-Modus
1. Threshold
Funktion: Bestimmt, ab welcher Helligkeit Pixel für den Effekt ausgewählt werden.
Effekt:
Niedrig → auch mittlere Helligkeiten erzeugen Strahlen → Bild schnell überladen.
Hoch → nur die hellsten Spots (z. B. Sonne, Glühbirne) bekommen Strahlen.
2. Smooth
Funktion: Weicht die Kanten der erzeugten Strahlen auf.
Effekt:
Niedrig → harte, klare Strahlen.
Hoch → weicher, diffuser Übergang.
Gut, um „digitale Härte“ zu vermeiden.
3. Strength
Funktion: Intensität des Strahleneffekts.
Effekt:
Niedrig → dezente Strahlen.
Hoch → dominante Lichtspuren, die stark ins Bild ragen.
4. Saturation
Funktion: Wie stark die Strahlen die ursprüngliche Farbe der Lichtquelle übernehmen.
Effekt:
Niedrig → Strahlen eher weißlich.
Hoch → Strahlen sehr farbig (z. B. bunte Neonlichter).
5. Streaks
Funktion: Anzahl der Strahlen, die von einer Lichtquelle ausgehen.
Effekt:
2 → ein Kreuz (zwei Strahlenpaare im 90°-Winkel).
4 → klassischer „Sternenflare“.
Mehr → dichteres „Funkeln“, sehr stilisiert.
6. Streaks Angle
Funktion: Drehung des gesamten Strahlenmusters.
Effekt:
Damit lässt sich das „Kreuz“ oder „Sternmuster“ drehen, bis es zur Szene passt.
Praxis: Oft nützlich, um Strahlen an Kamerawinkel oder Architektur anzupassen.
7. Iterations
Funktion: Wie oft der Effekt weiter nach außen fortgeführt wird.
Effekt:
Wenige Iterationen → kurze Strahlen.
Viele Iterationen → Strahlen ziehen sich weit ins Bild hinein.
Höhere Werte = dramatischer, aber auch rechenintensiver.
8. Fade
Funktion: Abklingen der Strahlenintensität über ihre Länge.
Effekt:
Niedrig → Strahlen bleiben gleich hell bis zum Ende → wirkt künstlich.
Hoch → Strahlen verblassen sanft → realistischer, organischer Look.
9. Color Modulation
Funktion: Fügt eine leichte Farbvariation entlang der Strahlen hinzu.
Effekt:
0 → Strahlen bleiben einfarbig.
Höher → Regenbogen-/Spektraleffekte entstehen (ähnlich wie chromatische Aberration).
Besonders spannend bei Neonlichtern, Sci-Fi oder sehr stilisierten Szenen.
Damit kannst du zwischen realistischen Kamera-Lens-Flares (dezente Werte, sanfter Fade) und starken Sci-Fi-/Fantasy-Effekten (viele Streaks, hohe Saturation, Color Modulation) wählen.
3.8.7 Film Grain
Digitale Renderings sind oft „zu sauber“. Ein subtiler Film Grain sorgt für ein organischeres Bild und bringt es näher an die Anmutung klassischer Fotografie oder Kinofilme.
Umsetzung im Blender-Compositor:
- Ein Noise Texture Node erzeugt die Basis für das Korn.
- Über einen ColorRamp Node kann der Kontrast der Noise-Textur angepasst werden (für stärkeres oder schwächeres Korn).
- Mit einem Mix Node die Noise-Textur über das Render legen:
-
-
- Image-Output des Renderings in Input A.
- Noise-Textur in Input B.
- Als Blend Mode eignet sich Overlay oder Multiply.
- Optional kann man die Noise-Textur über einen Transform Node skalieren, um das Korn feiner oder gröber zu machen.
- Für mehr Authentizität lässt sich das Korn bei Animationen auch pro Frame variieren: Dazu den Noise Seed im Node oder über einen Treiber zufällig pro Frame ändern.
-
3.8.8 Reihenfolge der Compositing Nodes
Die Reihenfolge, in der Compositing-Nodes im Blender-Compositor verbunden werden, ist keineswegs egal. Wer ein Ergebnis erzielen möchte, das der physikalischen Realität möglichst nahekommt, sollte bewusst über die Abfolge der Nodes nachdenken.
1. Objektiv-Simulation
Zuerst fällt Licht durch das Objektiv. Deshalb sollten alle Nodes, die optische Eigenschaften der Kamera nachbilden, direkt hinter den Render Layers platziert werden.
Dazu gehören:
- Vignette (Lichtabfall zu den Bildrändern)
- Randunschärfe (geringere Schärfe in den Ecken, besonders bei offenen Blenden)
- Chromatische Aberration (Farbsäume durch unterschiedliche Brechung von Lichtwellen)
- Verzeichnung / Lens Distortion (tonnen- oder kissenförmige Verzerrung)
- Streulicht und Ghosting (innere Reflexionen im Objektiv)
- Lens Flares (Lichtreflexe durch starke Lichtquellen im Bild)
Diese Effekte beeinflussen bereits das Rohbild, bevor Film oder Sensor das Licht überhaupt aufzeichnen.
2. Material- und Film-Simulation
Nachdem das Licht durch das Objektiv gefallen ist, trifft es auf den Film (bzw. in der digitalen Welt auf den Sensor).
Alle Nodes, die sich mit der Bildcharakteristik des Aufnahmemediums befassen, sollten daher im Anschluss an die Objektiv-Simulation angeordnet werden.
Dazu zählen:
- Farbwiedergabe (Color Correction, White Balance)
- Kontrast- und Tonwertverhalten (Gamma, Curves, Color Balance)
- Color Grading (Look-Anpassungen, filmische Stimmungen)
- LUTs (Lookup Tables) zur Simulation bestimmter Filmstocks oder digitaler Looks
Wichtig: Diese Korrekturen wirken auf das gesamte Bild inklusive aller Abbildungsfehler. Genau so, wie echtes Filmmaterial auch nicht zwischen „optischen Fehlern“ und „Motiv“ unterscheidet.
Film Grain / Rauschen
Die Simulation von Film Grain oder Sensorrauschen sollte innerhalb der „Film-Look“-Kette am Anfang stehen.
Grund: Filmkorn ist ein integraler Bestandteil des Filmmaterials – es existiert von Beginn an im Bild.
Wenn anschließend Kontrast, Gradation oder Farbanpassungen vorgenommen werden, beeinflussen diese auch die Körnung, was dem Ergebnis eine authentischere Anmutung verleiht.
Praktische Tipps
- Testbilder vergleichen: Eine kleine Node-Kette für Lens Distortion, Chromatic Aberration und Grain hilft, den Unterschied zwischen „korrekter“ und „falscher“ Reihenfolge sichtbar zu machen.
- Node-Gruppen verwenden: Für Objektiv-Simulation und Film-Look lassen sich eigene Node-Gruppen bauen. Das sorgt für Ordnung und erleichtert die Wiederverwendung.
- Moderation statt Übertreibung: In der Realität sind die meisten Abbildungsfehler subtil. Eine zu starke Simulation wirkt schnell künstlich und lenkt vom Motiv ab.
Kurz gesagt: Die richtige Reihenfolge im Compositor orientiert sich an der Reise des Lichts:
1. Objektiv → optische Fehler.
2. Grain → als fester Bestandteil des Films.
3. Film → Farb- und Kontrastcharakteristik.
So entsteht ein Bild, das physikalisch plausibel wirkt – und dem realen Aufnahmeprozess nachempfunden ist.
3.8.9 Compositing Nodes in andere Dateien übernehmen
Ein Compositing-Setup kann sehr komplex und zeitaufwendig sein. In jeder neuen Datei alle Nodes erneut zusammenzusetzen ist daher wenig effizient.
Es gibt zwei praktische Möglichkeiten, Zeit zu sparen und bestehende Compositing-Strukturen wiederzuverwenden:
1. Eine Startdatei mit Standard-Setup anlegen
Eine einfache Methode ist, eine eigene Blender-Startdatei zu erstellen, in der dein bevorzugtes Compositing-Setup bereits enthalten ist. Diese Datei kannst du dann als Ausgangspunkt für neue Projekte verwenden.
2. Compositing-Nodes aus einer anderen Datei übernehmen
Alternativ lassen sich Nodes oder komplette Node-Gruppen auch aus bestehenden Blender-Dateien in neue Projekte importieren.
Dazu werden in der Quelldatei zunächst alle relevanten Nodes zwischen dem Render Layers-Node und dem Viewer bzw. Composite Output ausgewählt und anschließend zu einer Gruppe zusammengefasst:
`Node → Make Group` (oder per Rechtsklick im Compositor).
Vergib anschließend einen aussagekräftigen Namen für die Gruppe, damit du sie später leicht wiederfindest.
In der Zieldatei kannst du die Node-Gruppe über File → Append importieren:
-
- Wähle die Quelldatei aus.
- Öffne darin das Verzeichnis NodeTree.
- Wähle die gewünschte Node-Gruppe aus und bestätige.
Die Gruppe wird nun in dein Projekt übernommen, erscheint aber noch nicht automatisch im Compositor.
Um sie zu verwenden, öffne mit Shift +A (oder über Add) das Menü zum Hinzufügen von Nodes.
Unter dem Punkt Group findest du nun deine importierte Node-Gruppe. Wähle sie aus – sie wird daraufhin in deinem Compositing-Workspace platziert.
Jetzt müssen nur noch der Render Layers Node, der Group Output und ggf. der Viewer Node korrekt verbunden werden – und das komplette Node-Setup steht einsatzbereit zur Verfügung.
Tipp: Wenn du in Blender mit Realtime Compositing arbeitest, aktiviere diese Funktion im Render Preview unter Viewport Shading. So kannst du die Wirkung deiner Compositing-Nodes direkt im Viewport sehen, ohne jedes Mal ein vollständiges Rendering starten zu müssen.